Många företag använder tredjepartsprogram, exempelvis lön. För att få in finanstransaktioner från lönesystemet till Figurator så kan du importera verifikat i en SIE fil.
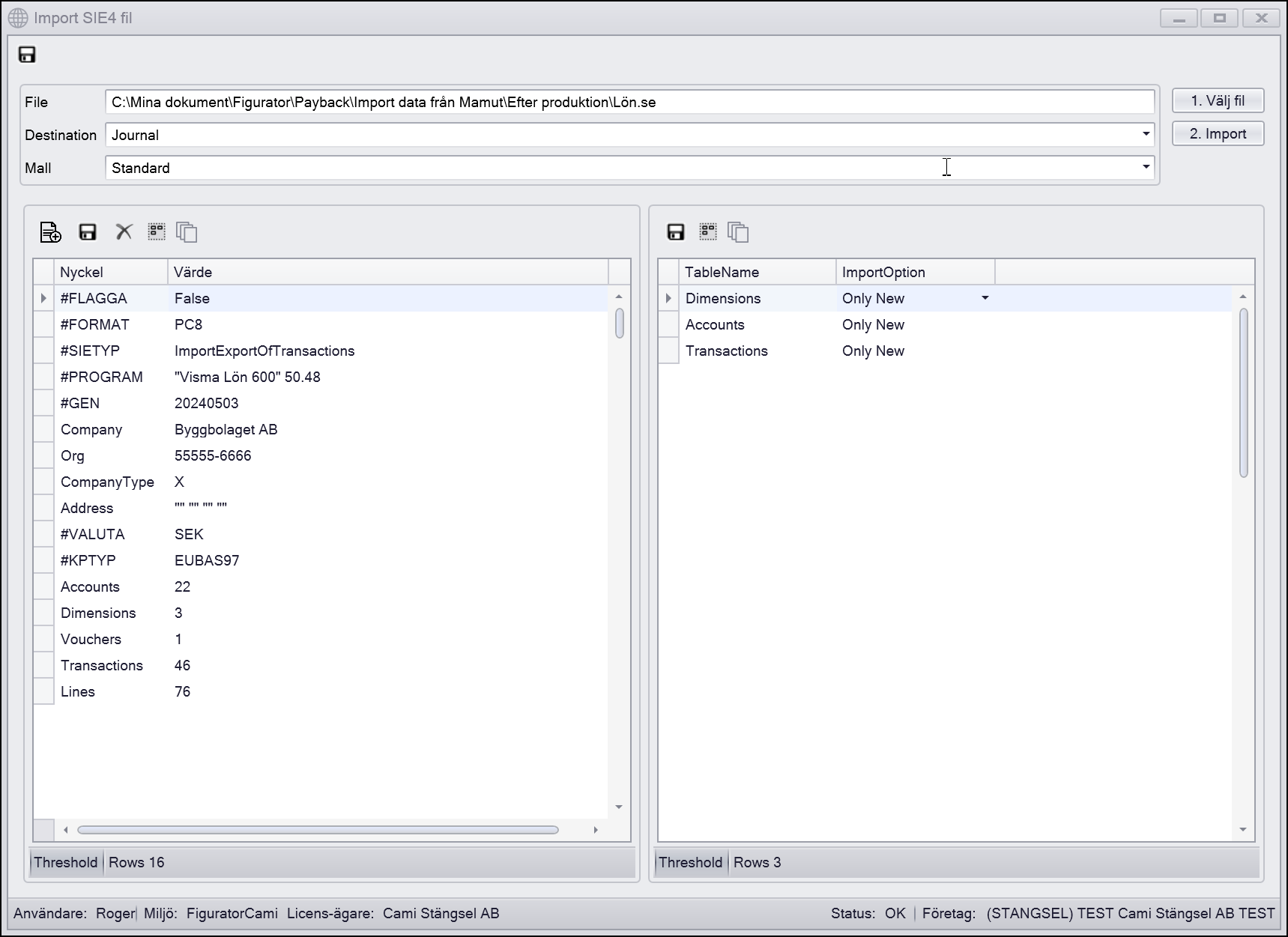
Under Bokföring / Periodiskt / Import SIE4-fil väljer du vilken fil du vill importera. Destination kan vara Journal eller Stageing tables. Journal använder du när det är ett mindreantal rader som ska läsas in (är det över 50 så föreslår programmet stageing tables). Samtidigt väljer du en journalmall för att avgöra hur verifikatnummer sätts.

I detta fall har vi valt Stageing tables och en nummerserie som är manuell (du kan ändra det själv) vilket betyder att körningen använder sig av verifikatnummer som finns i SIE-filen.


*exempel på SIE-fil
I detta exempel så kommer verifikatnummer att bli D-1, D-2 och D-3.
Väljer du en nummerserie som inte är manuell så styr nummerserien hur verifikatnummer sätts.

Filen ovan hade ersatts med verifkatnummer SIE0000027993, SIE0000027994 och SIE0000027995.
Har du tryckt import av fil och destination är Staging tables så läses filen in och finanstransaktioner skapas direkt utan att skapa en journal.
En SIE-fil med mindre antal rader går med fördel att använda Journal (programmet väljer Journal åt dig). Välj en journalmall som passar vad du ska läsa in i Figurator.

När journalrader är skapade så väljer du om du vill spara journalraderna.

När den är sparad kan du öppna Bokföring / Verifikationer och välja att bokföra journalen du sparat.
